Stone Glowing Crystals (Cycles)

  • August 04, 2022
  • 315 Downloads
  • 17 Likes
  • Blender 3.0x
  • Render: Cycles
  • Creator: z1Rome
  • License: CC-BY
You must be logged in to download.

Description:

3.2.1

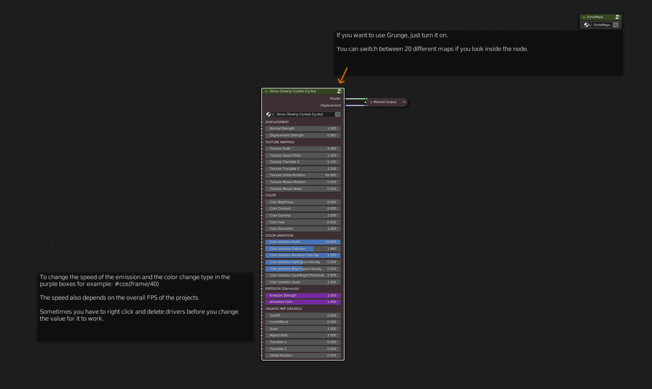
Animated PBR Shader. You will need a glare node in compositing to see the glow like in the thumbnail. Instructions on the shader screen to change speed of the emission and color change. Optimized 4k textures. Surface needs subdivisions to see the displacement.

Blenderkit Profile

Comments:

  • EzraIpsa profile picture
    EzraIpsa

    Looks stunning, you did an excellent job!

    Written August 17, 2022